React 
jsx的语法规则 

生命周期 
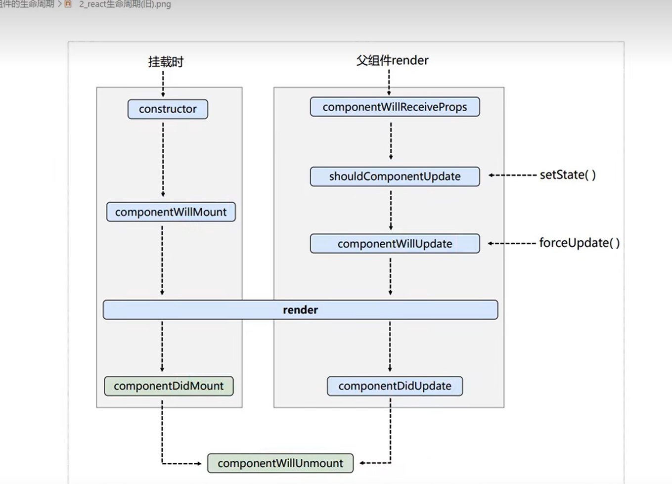
旧生命周期 


新生命周期 

react脚手架配置代理 
1. 在package.json中添加以下代码 
json
"proxy": "http://localhost:5000"2. 在src目录下创建setupProxy.js,复制以下代码 
js
const proxy = require("http-proxy-middleware")
module.exports = function (app) {
    app.use(
        proxy('/api1', { // 遇见/api1前缀的请求,就会触发该代理配置
            target: 'http://localhost:5000',// 请求转发给谁
            changeOrigin: true, // 控制服务器收到的响应头中Host字段的值
            pathRewrite: {"^/api1": ''}
        })
    )
}